×
Menu
Index

Configuration Manager

 

Introduction

You can control the SoftRules® Server using the Configuration Manager. By using this small application you can stop and start the service, but you can also load new Configuration files, pause the processing and configure Ports and threads, etc.
 

Main screen

At the bottom of the main screen you can see the Status bar containing the following information:
 

License information

Shows information about the company that owns the rights to use this instance of SoftRules® Server.
 

Status

The Status part contains the following information:
 
Running
 
The service is running
Stop Pending
 
A request has been received to stop the service and the service is busy stopping
Stopped
 
The service is in a Stop state
Start Pending
 
A request has been received to start the service and the service is busy starting
Paused Pending
 
A request has been received to pause the processing and the service is busy pausing
Paused
 
The service is in a Pause state
Continue Pending
 
A request has been received to continu from a paused state and the service is busy continuing
 

Connection

This part shows the status of the connection between the Configuration Manager and SoftRules® Server. Possible values:
 

Processing status

This part shows the status of the processing of XML requests of the SoftRules® Server. Possible values:
 

Port status

Shows the status of the Ports of the SoftRules® Server. Possible values:
 
x / y Ports up
 
Where x is the number of Ports with an Up state and y is the total number of Ports.
 

Version

Shows the versionnumber of the SoftRules® Server.
 

Time

Shows the current time the SoftRules® Server is using.
 

Configuration files indicator

Next to the time stands an indicator that shows the status of the Configuration files in memory compared to the configuration files on disk.
Its color has the following meaning:
 
Green
 
The server uses the latest configuration files and is processing
Orange
 
The Project Folder contains a number of files with that are updated. So the Server is out of date
Rood
 
The server is not processing
 

Logscreen

IN the middle of the application are the loglines. This lines can be cleared using the menu (Program - Clear window).
 

Pause - Resume

Using Pause Resume the processing of the XML requests can be paused and restarted. This is a different functionality than pausing the service itself.
 

Main menu

Het main menu contains the following items:
 

Program

Log - Clear
 
Clears the log screen
Log - Save
 
Saves the contents of the curent log screen as a .txt file
Log - Pause
 
Pause the log. This can be handy if the log scrolls at a high rate, so reading it is impossible
Log – Show - All
 
Show all messages of the server
Log – Show - Messages
 
Shows only the error messages
 Close
 
Closes the Configuration Manager. The Configuration Manager is nog closed when clicking the upper right corner of the application. In stead it will minimize to the system tray
 

Server

Start server
 
Starts the SoftRules® Server. This actually starts the Windows Service
Stop server
 
Stops the SoftRules® Server. This actually stops the Windows Service
Reload Configurationfiles (Ctrl+L)
 
Load configuration_n from XML (Ctrl+Alt+L)
 
Loads a number of Configuration files from XML
Load global configuration from XML (Ctrl+Shift+L)
 
Loads the Global Configuration from XML.
Save all configuration files to XML (Ctrl+Shift+S)
 
Save all Configuration files as XML
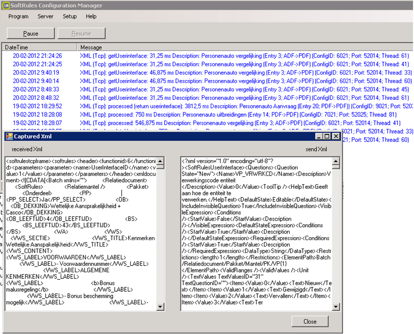
Toggle Traffic capturing
 
 
After this option has been switched on, all loglines will become hyperlinks to the XML requests and responses. You can see the Input XML document and the Output XML document including the TCP frame (if applicable). You can use the Input XML document in the Composers' debugger to debug your Configurations.
 
 
 

Setup

Properties
 
Set the properties of the SoftRules® Server. See here
Set Solutionfile
 
Sets the Solutionfile that should be read at startup
License
 
Here you can login to our licensing server to register your copy of SoftRules® Server
 

Help

About
 
Shows information about your SoftRules® Server
View processed XML's
 
Shows the number of processed XML documents by writing a line to the log
View running threads
 
Shows the number of available threads by writing a line to the log